ASUS Ascent GX10: персональный ИИ-суперкомпьютер для современного бизнеса

В стремительно меняющемся мире искусственного интеллекта спрос на мощные вычислительные системы растет с геометрической прогрессией. Компания ASUS предлагает решение, которое воплощает максимальную ИИ-производительность в компактном формфакторе — ASUS Ascent GX10, мини-ПК-суперкомпьютер, способный выполнять сложные задачи ИИ разработки где угодно.
Компактная мощность: новый стандарт ИИ-вычислений
ASUS Ascent GX10 построен на основе NVIDIA GB10 Grace Blackwell Superchip, что обеспечивает до 1 петафлопс производительности в вычислениях с ИИ и до 128 ГБ унифицированной памяти — это позволяет работать с моделями до 200 млрд параметров без отправки данных в облако.
Такая архитектура, включая технологии NVLink-C2C и ConnectX-7, обеспечивает сверхбыструю передачу данных и масштабируемость, в том числе возможность соединить два устройства для построения кластеров под еще более сложные требования.
Что это означает для бизнеса?
В бизнес-среде, где скорость инноваций определяет конкурентоспособность, локальные ИИ-ресурсы, как ASUS Ascent GX10, предоставляют важные преимущества:
- Контроль над данными — чувствительные наборы данных остаются в корпоративной сети, что важно для финансовых, медицинских и регулируемых отраслей.
- Быстрое прототипирование — команды могут тестировать и оптимизировать решения без задержек из-за доступа к облачным вычислениям.
- Гибкость развертывания — устройство хорошо подходит как для локальной среды, так и для гибридных задач с частичной обработкой в облаке или масштабированием в частных дата-центрах

Сценарии использования: решения бизнес-уровня
Система чат-ботов с несколькими ИИ-агентами (Multi-Agent Chatbot System)
Современные корпоративные решения чат-ботов выходят за рамки простых диалоговых моделей — они включают несколько агентов ИИ, координирующих свои действия для сложных диалоговых сценариев.
ASUS Ascent GX10 с его ИИ-производительностью позволяет организовать локальную платформу для одновременной работы нескольких агентов, уменьшая задержки и повышая адаптивность реакции системы.

Эта модель развертывания позволяет уменьшить зависимость от внешних облачных сервисов, повышая безопасность и прогнозируемость затрат на инфраструктуру.
ИИ-агенты для видео-аналитики (Video Analytics AI Agents)
Компьютерное видение и аналитика видео — это критическая инфраструктура для многих отраслей, требующих:
- обработки потоковых видео в реальном времени,
- анализа больших объемов данных,автоматического реагирования на события.
Возможности видео-аналитики становятся критическими в задачах безопасности и операционных задачах, от распознавания поведения до оценки событий в реальном времени.

A. Рецензент событий VSS (местный)
Решение реализует добавление ИИ к существующим компьютерно-зрительным (CV) системам путем локальной оценки событий из видеопотоков, распознавания аномалий, фильтрации ложных тревог, классификации событий и подтверждения ключевых сюжетов через ИИ-модели. ASUS Ascent GX10 может работать как автономный модуль проверки событий, что критично для офлайн-сред со строгими требованиями к безопасности:
- Аудио-видео проверка инцидентов в режиме реального времени — без отправки данных в облако.
- Выявление подозрительного поведения на объектах критической инфраструктуры.
B. Стандартная ВСС (гибридная)
В гибридной архитектуре модель может сочетать локальные VLM (например Cosmos-Reason1-7B) и удаленные большие LLM (Llama 3.1-70B) для расширенного понимания видео, анализа контекста и ответов на запросы. Ключевые функции здесь: длинное видео-реферирование, многопоточные Q&A и мгновенные оповещения, что позволяет создавать более интеллектуальные системы мониторинга.
Наиболее целевыми сферами для применения в данном случае становятся:
- розничная торговля, в которой таким образом анализируется поведения покупателей в магазинах с безопасной и маркетинговой целью одновременно
- концепция Smart City, с видео-аналитикой общественного пространства для прогнозирования движения трафика или толпы.
Эти сценарии усиливают возможности систем безопасности и умного видеонаблюдения, снижают нагрузку на операционные службы и ускоряют реакцию на инциденты.
Тонкая настройка визуально-языковых моделей (VLM Fine-Tuning)
Компании, работающие со специфическими доменными задачами — от обнаружения лесных пожаров на аэрофото до анализа видео с автомобильных камер — часто нуждаются в тонкой настройке больших Vision-Language Models (VLM).
- Image-based: Например, VLM (Qwen3-7B) тонко настроен для экологического мониторинга и обнаружения лесных пожаров на аэроснимках.
- Video-based: Модели как InternVL3 могут быть адаптированы для структурированного анализа EDА-данных с видео с регистраторов, что актуально для страховых компаний и автономных автомобильных систем.

Хотя такие модели могут требовать ~70-110 ГБ VRAM, ASUS Ascent GX10 со 128 ГБ унифицированной памяти позволяет осуществлять весь цикл настройки "на месте", что сохраняет конфиденциальность данных и сокращает операционные расходы на внешние сервисы.
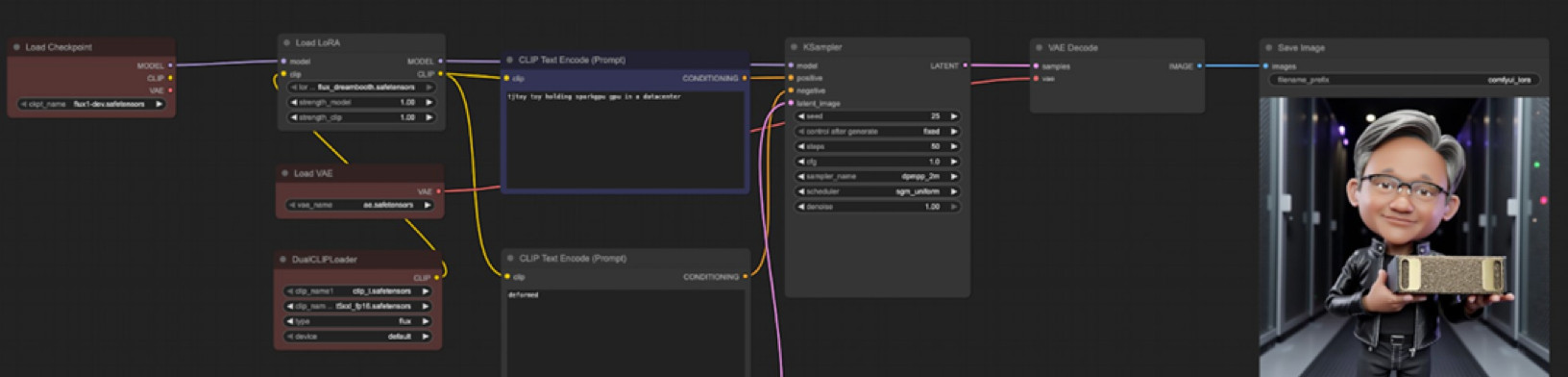
Тонкая настройка моделей Diffusion (FLUX Diffusion Model Fine-Tuning)
Генеративные модели становятся сердцем креативных и брендовых ИИ- инициатив. Тонкая настройка моделей Diffusion для корпоративных мультимодальных задач (например, DreamBooth/LoRA под корпоративные активы) может требовать больших объемов памяти (>110 ГБ VRAM), но именно 128 ГБ унифицированной памяти ASUS Ascent GX10 обеспечивает такие потребности, ускоряя настройку.

Это имеет непосредственную бизнес-ценность: компании могут создавать частные библиотеки генеративных активов (логотипы, фирменные стили, уникальные визуальные ключи) без передачи данных на сторонние платформы, что существенно ускоряет циклы производства контента.
Преимущества для корпоративных пользователей
- Высокая производительность — до 1 петафлопс для ИИ-вычислений в настольном формфакторе.
- Унифицированная память — 128 ГБ для больших моделей без разрыва между CPU и GPU.
- Масштабируемость — поддержка кластеризации через ConnectX-7 для расширения вычислительных возможностей.
- Локальные вычисления — сохранение конфиденциальных данных наряду со снижением зависимости от облачных платформ.
- Гибкость применения — от чат-ботов и видео-аналитики до тонкой настройки моделей и генеративных рабочих нагрузок.
Сферы, где ASUS Ascent GX10 покажет наибольшую эффективность

Заключение
ASUS Ascent GX10 открывает новую эру персональных ИИ-суперкомпьютеров, обеспечивая бизнесу баланс производительности, контроля данных и эксплуатационной гибкости, который ранее был доступен лишь в крупных кластерных средах или облачных сервисах. Для компаний, стремящихся ускорить внедрение ИИ-разработок, это устройство становится ключевым инструментом развития инноваций.